Social peer to peer and group prediction platform
SureGuy is a peer to peer prediction and group pooling platform where users stake on real world outcomes and winners collect automatically. There is no bookmaker, no house edge, and no odds manipulation. Users can predict on anything that has a verifiable outcome. Sports results, election outcomes, earnings beats, album drops, crypto price movements, viral moments, central bank decisions, or reality television results. If it can be proven, it can be staked on. SureGuy is built built natively on the Arbitrum ecosystem, deployed on both Arbitrum Sepolia and Robinhood Chain (Arbitrum Orbit)
There are three ways to participate. In a Challenge, two users go head to head. One takes YES, one takes NO, stakes lock, and one wallet walks away with everything. In a Group Pool, a creator opens a market, a community joins on both sides, and winners split the losing side proportionally based on their stake size. In the Public Feed, anyone can join any open market, creating a live signal of collective conviction.
SureGuy is built on two chains for two distinct user groups. On Arbitrum, users stake USDC, USDT, ETH, and ARB. On Robinhood Chain, users stake tokenized stocks such as Apple, Tesla, or the S and P 500 ETF as collateral on any prediction.
SureGuy was built in Lagos by a four person team across smart contracts, AI systems, and product engineering. It is built for the person who has been right about things their entire life but has never made a dollar from it. The retail investor who called the earnings beat. The football fan who knows the game better than any algorithm. The group chat that has been settling arguments with words when they could have been settling them with money.
Stop predicting for free. Start staking what you know.
The Resolution Layer: A Proprietary Multi Layer AI Verification Engine

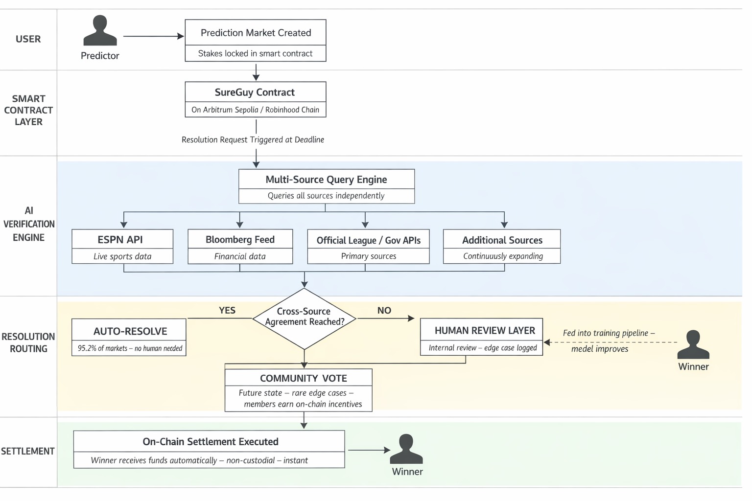
Resolving real world outcomes on chain is the hardest problem in prediction markets. Most platforms rely on a single oracle or community vote with no fallback. SureGuy takes a different approach.
SureGuy runs a proprietary multi layer AI verification engine that treats resolution as a confirmation problem rather than a simple lookup. Every outcome is cross referenced across multiple independent vetted sources such as ESPN, Bloomberg, official league APIs, and primary source feeds. Settlement only triggers when these sources agree. One source is never enough. Agreement is the threshold.
Today the system automatically resolves 95.2 percent of all markets with zero human intervention. It is designed to improve over time. Every edge case that requires manual review is logged and fed back into the training pipeline. Each human resolution strengthens the model, and every new vetted data source increases redundancy and makes the system harder to manipulate.
A human review layer exists as a fallback. It is internal, deliberate, and temporary. The goal is to train it out of existence as the system matures.
In the future, rare unresolved cases can move to community verification. Verified SureGuy members will earn trust scores, protocol reputation, and on chain incentives for accurate participation. Governance becomes a loyalty engine that turns engaged users into stakeholders in the platform’s integrity.
The long term architecture moves toward fully autonomous resolution supported by cryptographic verification across all data sources. Built to be accurate today and designed to become verifiably trustless at scale.
Tech Stack:
Frontend: Next.js 16, React 19, Tailwind CSS
Web3: ethers.js v6, wagmi, viem, RainbowKit (SIWE wallet login)
Backend: Next.js API Routes, Supabase (PostgreSQL + Auth + Realtime)
Payments: Paystack (fiat on-ramp for Africa)
Blockchain: Arbitrum Sepolia (USDC), Robinhood Chain Testnet (tokenized stocks)
Smart Contracts: Solidity (SureGuyMarket — prediction markets with CPMM pricing)
AI/Verification: Groq LLM (prediction validation), Perplexity API (AI chat + research)
Trusted Data APIs for Outcome Verification:
- ESPN API (sports scores, match results)
- Associated Press / AP News (election results, breaking news)
- CoinGecko API (crypto prices)
- Yahoo Finance / Alpha Vantage (stock prices, earnings)
- OpenWeather API (weather-based predictions)
- The Odds API (sports odds, live lines)
- PolitiFact / FiveThirtyEight (political forecasts)
- Google Trends API (cultural/viral predictions)
- IMDb / Rotten Tomatoes (entertainment — box office, ratings)
- FIFA / UEFA APIs (football/soccer results)
Notifications: Web Push (VAPID)
Geolocation: api.country.is (region-aware UX — Africa vs Global)
<p>Got it. Here's the full progress update for the hackathon submission platform:</p><hr><p><strong>SureGuy Progress Update 🚀</strong></p><p><strong>What we came in with:</strong></p><ul><li><p>Web2 product already live at <a href="http://sureguy.app">sureguy.app</a></p></li><li><p>Real early users already signed up</p></li><li><p>AI verification engine built</p></li><li><p>P2P Challenge mode working</p></li><li><p>Group Pool mode working</p></li><li><p>Public Feed working</p></li></ul><p><strong>Our current progress</strong></p><ul><li><p>Smart contracts written</p></li><li><p>Deployed live on Arbitrum Sepolia</p></li><li><p>Deployed live on Robinhood Chain</p></li><li><p>Frontend connected to both chains</p></li><li><p>End-to-end demo working on both networks </p></li></ul><p><strong>Where we are right now:</strong></p><p>A fully functioning, dual-chain, onchain prediction platform — live, deployed </p><p><a href="http://sureguy.app"><strong>sureguy.app</strong></a></p>
<p>Currently bootstraping</p>